NEXUS / FINANZ FIBU Stammdaten und Grundparameter
Übersicht
Die nachfolgende Beschreibung ist nicht umfassend, sondern versucht einen Einstieg in die wesentlichen Funktionalitäten zu geben, so dass eine strukturierte Programmeinführung durchgeführt werden kann.
Die Schritte und das Wichtigste zu den Kontenstämmen
Der hier beschriebene Ablauf dient in erster Linie der Übersicht. Damit werden nicht sämtliche Möglichkeiten und Details beschrieben. Die angeführten Menüpfade beziehen sich auf die Standard-Auslieferung.
Hinweis:
Die Reihenfolge der nachfolgenden Schritte sollte eingehalten werden, da einige Hinterlegungen von vorangehenden Schritten abhängig sind (z. B. Kostenart muss vorhanden sein, dass sie im Fibu-Kontoplan zugewiesen werden kann)
Kostenstellenplan bearbeiten
Menüpunkt BEBU / KST/KTR-Plan

In der Maske kann nun der Vorlage-Kostenstellenplan bearbeitet und bei Bedarf ergänzt werden.

Kostenartenplan bearbeiten
Menüpunkt BEBU / Kostenartenplan

In dieser Maske kann nun der Vorlage-Kostenartenplan bearbeitet und bei Bedarf ergänzt werden.

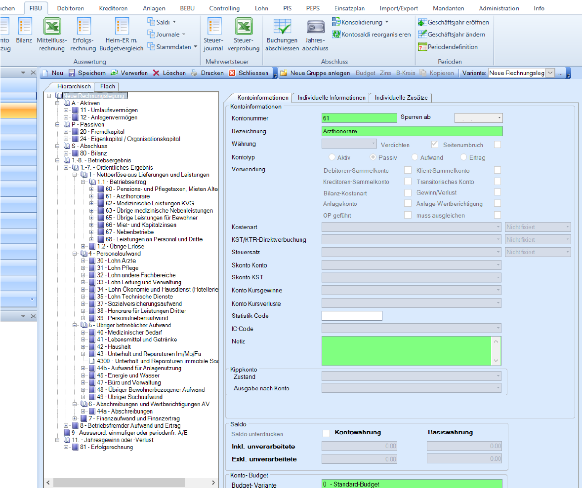
Fibu-Kontoplan bearbeiten
Menüpunkt Finanz / Kontoplan

In dieser Maske kann nun der Vorlage-Kontoplan bearbeitet und bei Bedarf ergänzt werden.

Diverse Hinweise zur Kontoplanverwaltung

Punkt 1:
Bitte unbedingt darauf achten, dass der Kontotyp korrekt hinterlegt wird (auch bei den Kontogruppen).
Punkt 2:
Bei Feld Kostenart sollte die Kostenartnummer identisch sein wie die Fibu-Kontonummer und auch die entsprechende Bezeichnung.
Punkt 3:
Es kann pro Konto eine Kostenstelle vorgeschlagen werden (Nicht fixiert) oder auf Wunsch fix vergeben werden (Fixiert).
Punkt 4:
Sofern mit automatischer MwSt-Verbuchung gearbeitet wird, kann hier der Vorschlagssteuersatz (Nicht fixiert) hinterlegt werden bzw. auf Wunsch fixiert werden (Fixiert).
Punkt 5:
Mit diesem Flag können Sie bei diversen Auswertungen (z. B. Bilanz und Erfolgsrechnung) steu-ern, ob ein Seitenumbruch gewünscht ist.
Hinweis 1:
Wenn ein Konto gelöscht werden soll: zuerst Fibu-Konto löschen, dann Kostenart löschen
Hinweis 2:
Wenn ein Konto neu eröffnet werden soll: Klick auf rechte Maustaste in folgender Maske und die Funktion «Neue Kostenart automatisch anlegen» aktivieren. Somit wird automatisch beim Anlegen eines neuen Kontos auch die entsprechende Kostenart angelegt.

Ohne Funktion (bei älteren Versionen):
Zuerst Kostenart eröffnen, dann Fibu-Konto eröffnen
Hinweis 3:
Wenn Sie eine Reihe von Einzelkonti in der Bilanz oder Erfolgsrechnung verdichtet angezeigt haben möchten, kann dies wie folgt eingerichtet werden:
1. Im Kontoplan eine Gruppe erstellen und dort die zu verdichteten Konti einfügen
2. Danach den Flag „Verdichten“ aktivieren
3. In der Bilanz oder in der Erfolgsrechnung kann mittels dieser Option die Verdichtung aktiviert werden

4. Danach erhalten Sie die Anzeige verdichtet (wie als Einzelkonto dargestellt)

Kostenstellen- und Kostenartenverbindungen erfassen
Menüpunkt BEBU / Kostenartenplan / Button «KST/KTR-Zuordnung»

oder (je nach Sichtweise «Kostenart» oder Kostenstelle»)
Menüpunkt BEBU / KST/KTR-Plan / Button «Kostenarten»

Beispiel: Kostenartenplan mit Zuordnung KST/KTR

Hinweis:
Mit dieser Funktion werden die Kostenstellen-Kontierungsregeln hinterlegt. Je genauer diese gepflegt werden, desto weniger logische Buchungsfehler werden sich in der Buchhaltung wiederfinden.
Es gibt mehrere Vorgehensweisen die optimalen Einstellungen zu erreichen:
1. Zuerst keine Zuordnungen machen und diese rollend aus dem Produktivbetrieb heraus nachführen (→ Zeitaufwendig bei Produktivstart)
2. Aus Historybuchungen (z. B. Bebu-Vorjahr) die bekannten Zuweisungen vornehmen (→ Etwas aufwendiger bei den Vorbereitungsarbeiten)
3. Alle Zuweisungen vornehmen (→ Schnell hinterlegt, aber keine Plausibilisierung)
Alle Auflistungen aktualisieren
Wenn mehrere Funktionen offen sind und in einem offenen Fenster die Angaben nicht mehr aktuell sind, können diese Angaben mittels der Funktion «Alle Auflistungen aktualisieren» geladen werden. Dies erspart viel Zeit bei bspw. der Buchungserfassung, wenn bei einer Kostenart eine zusätzliche Kostenstelle zugewiesen wurde.

Strukturierung der Pläne mit Varianten (optional)
Hinweis:
Finanz.NET bietet Ihnen die Möglichkeit die Auswertungen mittels mehreren Auswertungsvarianten variabel zu strukturieren. Es können auch auch Teilstrukturvarianten (z. B. um die MWST-pflichtigen Konti auszuwerten) geführt werden.
Varianten bearbeiten:
Menüpunkt FIBU / Kontoplan /
(bei Variante)


Zwischen Varianten wechseln:

Die Erstellung und Bearbeitung Auswertungsvarianten sind im Kontoplan wie auch in den Kostenarten möglich.
Fibu-Budget erfassen
Im Fibu-Kontoplan können Sie das Fibu-Budget erfassen.
Menüpunkt FIBU / Kontoplan / auf das jeweilige Konto (bspw. 3110) klicken / Budget

Ablauf:
• Wahl des Fibu-Kontos
• Button «Budget»
• Im Feld «zu verteilen» den Jahresbudgetbetrag eingeben
• Mit «Regelmässig verteilen» wird das Jahresbudget monatsweise aufgeteilt
• Button «Speichern»
• «Schliessen»
Hinweis 1:
Achtung: Ertragskonten bitte mit einem Minuszeichen vor dem Betrag eingeben!

Hinweis 2:
Das Fibu-Budget kann mit der Erfolgsrechnung ausgewertet werden. Dazu bitte einen vorhandenen Custom Report mit Budgetvergleich auswählen:

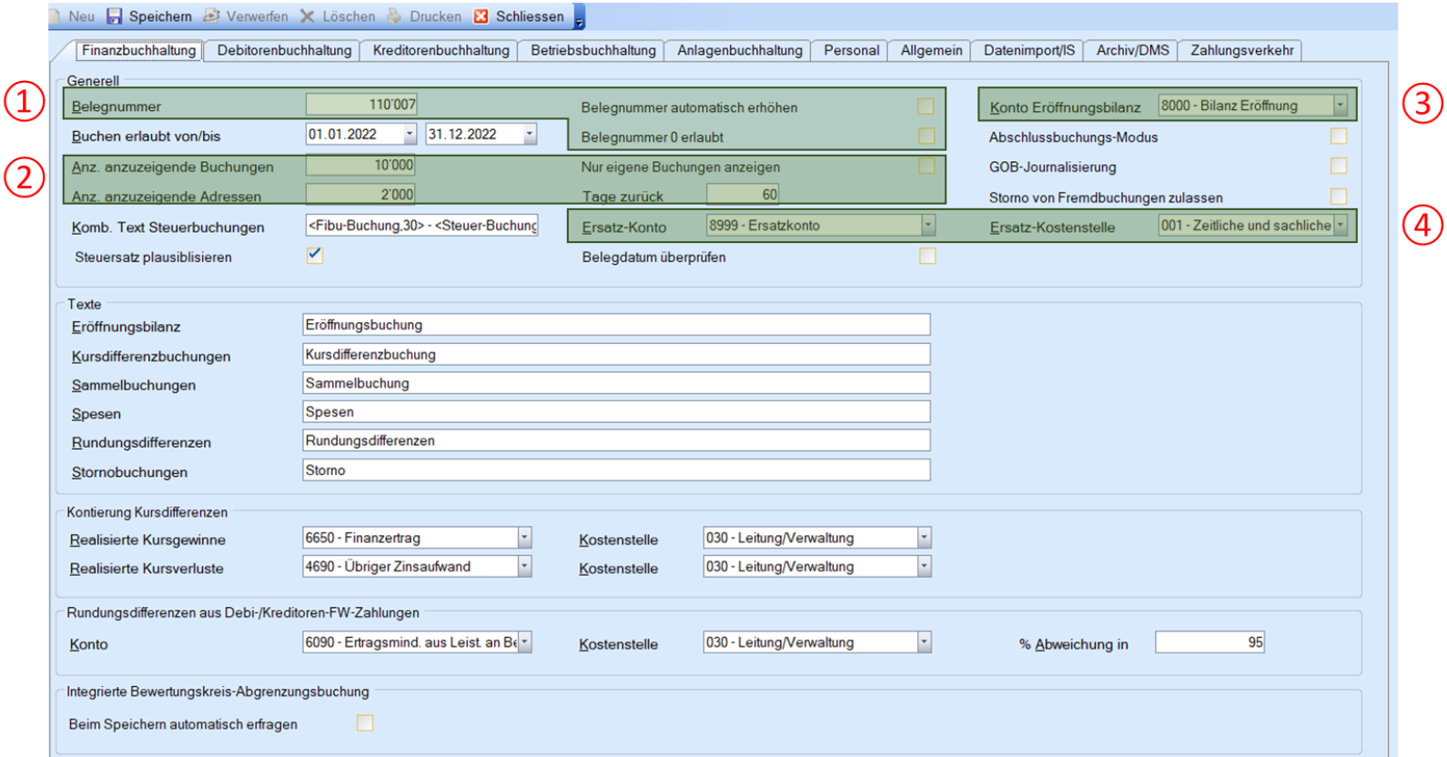
Generelle Programmeinstellungen
Menüpunkt Administration / Extras / Einstellungen

Register Finanzbuchhaltung
Hinweis
Details zu Einstellungen Register Finanzbuchhaltung siehe Einstellungen Finanzbuchhaltung

1. Einstellungen für Belegnummerierung von Fibu-Buchungen vornehmen
2. Einstellungen für die Anzeige im Buchungsfenster vornehmen (Anzahl Tage zurück/ Anzahl Buchungen maximal/Anzahl Adressen maximal)
3. Eröffnungsbilanzkonto angeben (für EB-Buchungen bei definitivem Jahresabschluss)
4. Ersatzkontierung angeben
Register Betriebsbuchhaltung

1. Angabe von KST Sachliche Abgrenzungen
2. Flag KOA-Eingabe fixiert aktivieren