Die nachfolgende Grafik zeigt die Vorgehensweise bei der Erstellung einer Pflegeplanung
Problem (Pflegediagnose) definieren
Wählen Sie „+ Neues Problem"
Sie können die Probleme (Pflegediagnosen) nach NANDA-Taxonomie gruppiert anzeigen lassen

Problem (Pflegediagnose) auswählen, mit wählen von rechter Maustaste kann die Problemdefinition angezeigt werden.


Bestätigen Sie die Auswahl der Pflegediagnose mit OK.

Ursache, Symptom und Ziel definieren

Für Ursache und Symptom stehen Ihnen pro gewählte Pflegediagnose die in Frage kommenden Ursachen/Symptome zur Verfügung. Sie haben auch die Möglichkeit, mit Wählen von „Freier Text" selber einen Text zu formulieren.

Die Ziele können als Freitext eingegeben werden, hier gibt es keine Auswahl anhand der NANDA Lizenz.
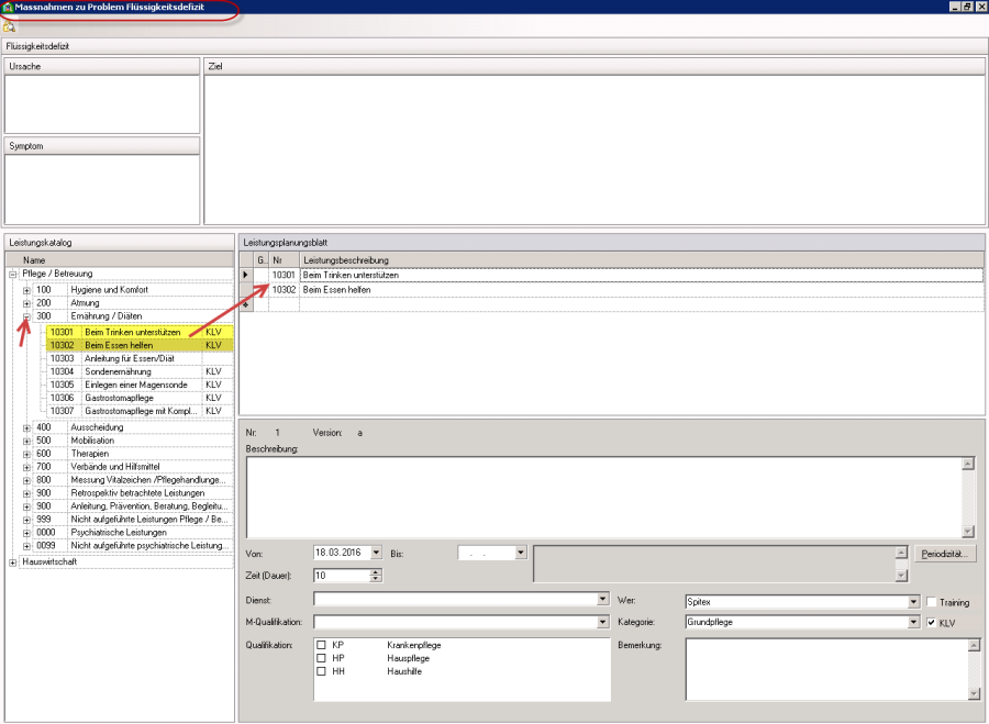
Massnahmen bearbeiten
Im Feld Intervention, rechte Maustaste, Massnahmen bearbeiten

Massnahmen mit Doppelklick ins Leistungsplanungsblatt einfügen

Pro Massnahme stehen folgende Felder zur Verfügung:
- Von/Bis Start/Ende der Massnahme (anstelle Enddatum setzten ist es sinnvoll, die Massnahme zu evaluieren)
- Zeit (Dauer) wird vom Leistungskatalog vorgegeben, kann jedoch manuell angepasst werden
- Dienst hier wird festgelegt, von welchem Dienst die Massnahme ausgeführt werden soll. Feld muss zwingend ausgefüllt werden. Die Dienste können vom Administrator als Katalogeinträge selber hinterlegt werden. Pro Massnahme kann nur ein Dienst hinterlegt werden. Soll also eine Massnahme von zwei verschiedenen Diensten ausgeführt werden, muss diese Massnahme zweimal erfasst werden.
- M-Qualifikation Mindestqualifikation des Mitarbeiters, kein Pflichtfeld
- Qualifikation hier kann angegeben werden, welche Qualifikationen für diese Massnahme überhaupt in Frage kommen, kein Pflichtfeld
- Wer Spitex
- Kategorie Wenn KLV Massnahme, muss eine Kategorie ausgewählt werden, falls diese nicht bereits vorgegeben ist.
- Periodizität damit die Berechnung auf dem Leistungsplanungsblatt gemacht werden kann, muss eine Periodizität erfasst werden. Gerechnet wird die Periodizität nur dann auf dem Leistungsplanungsblatt, wenn dieses nicht abgeschlossen ist (Assessmentinfo).
- Beschreibung und Bemerkung diese Felder können für die Detailinfos zu den Massnahmen verwendet werden.