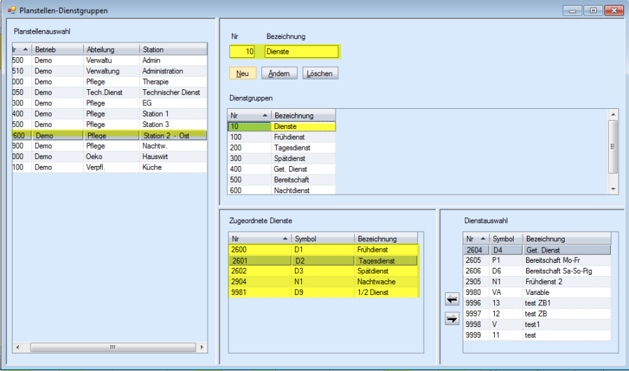
In diesem Beispiel wurde die Dienstgruppe „Nr. 10 Dienste" eingerichtet. In dieser Gruppe wurden nur jene Dienste zugeordnet welche gezählt werden sollen.

In diesem Beispiel wurde die Dienstgruppe „Nr. 10 Dienste" eingerichtet. In dieser Gruppe wurden
nur jene Dienste zugeordnet welche gezählt werden sollen.

In den Einstellungen wird „Dienstgruppe" selektiert und in der Auswahl Dienstgruppe „Dienste" zählen gewählt.
Somit werden nur jene Dienste in der Belegung berücksichtigt, die sich in dieser Dienstgruppe befinden.
Die Dienstgruppen 100-800 haben eine besondere Bedeutung.
Die Nummern 100-800 sind für die Zeilennummern reserviert.

z.B. 100 = Zeile 1, 200 = Zeile 2 300 Zeile 3 usw.
Nach dem Erstellen der Dienstgruppe können Sie die entsprechenden Dienste aus der Dienstauswahl auswählen und der Gruppe zuordnen (Pfeil nach links).

Mit der Einstellung „Gruppe Spezial" werden pro Tagesbelegungszeile die Dienste, welche den entsprechenden Dienstgruppen zugeteilt sind, gezählt.