Download PDF
Download page Bewegungsdaten.
Bewegungsdaten
Alle Daten zum Taschengeld werden auf Fall-Ebene erfasst. Dies beinhaltet die Erfassung der Garanten bzw. der Rechnungsadresse und Taschengeldgarantien, die Taschengeldbewegungen (Ein- und Auszahlungen, Erfassung von Guthaben aus Arbeitsleistungen) und die Taschengeldleistungen, die an den Garanten bzw. die Rechnungsadresse abgerechnet werden. Die Taschengeldbewegungen sind aber auch fallübergreifend auf Patientenebene sichtbar, können auf dieser Ebene aber nicht erfasst oder mutiert werden.
Erfassung von Garanten und Taschengeldgarantien
Taschengeldgarantien können sowohl bei den Garanten als auch bei der Rechnungsadresse erfasst werden.
Taschengeldgarantie beim Garanten
Ein Garant, der eine Garantie für das Taschengeld übernimmt, wird, wie alle anderen Garanten auch als Fallgarant erfasst.

Abbildung 9 Garantenerfassung
Zusätzlich kann bei Taschengeldgaranten das Limit hinterlegt werden, bis zu dem Taschengelder generiert werden dürfen. Der hier erfasste Wert übersteuert den in den Applikationseinstellungen hinterlegten Limit-Betrag. Das heisst, für diesen Garanten werden nur Taschengeldguthaben generiert bis das hier erfasste Limit erreicht ist.
Ist hier kein Wert erfasst, wird das im Programsetting ‚Limit Taschengeld' hinterlegte Limit berücksichtigt.
Zur Erfassung der Garantie wird unter dem Reiter ‚Garantie' das Menu ‚Neue Garantie' oder das Menu ‚Neue Taschengeldgarantie' angewählt.

Abbildung 10 Menus 'Neue Garantie' und 'Neue Taschengeldgarantie'
Mit beiden Menus wird die Maske zur Erfassung einer neuen Garantie geöffnet, wobei beim Menu ‚Taschengeldgarantie' die Felder ‚Garantieart', ‚Garantietyp' und ‚Taschengeldspezifikation' vorbelegt sind.

Abbildung 11 Taschengeldgarantie
Über das Feld ‚Garantiestatus' wird gesteuert, ob es sich um ein definitive oder um eine provisorische Garantie handelt. Nur für definitive Garantien werden Taschengeldbewegungen angelegt. Dies erfolgt auch beim Ändern des Status von ‚provisorisch' auf ‚definitiv'.
Die Felder ‚Gültig von' und ‚Gütig bis' steuern die Dauer der Gültigkeit der Garantie. Bei der Erfassung der ersten Garantie wird immer der Eintritt vorgeschlagen, dies kann aber geändert werden, wenn die Garantie erst zu einem späteren Zeitpunkt beginnt.
Das Ende der Taschengeldgarantie wird mit dem Datum 31.12.2099 vorgeschlagen und ist damit praktisch unbegrenzt gültig. Auch dieses Datum kann geändert werden, wenn die Taschengeldgarantie vor dem Austrittsdatum des Falles endet oder der Garant das Taschengeld nur bis zu einem bestimmten Zeitpunkt garantiert.
Für Taschengeldgarantien muss im Feld ‚Garantieart' immer der Wert ‚Taschengeld' erfasst werden. Dies kann für die Benutzergruppe Taschengeld so vorbelegt werden.bei der Erfassung über das Menu ‚Neue Taschengeldgarantie' ist dies generell vorbelegt.
Das Feld ‚Garantietyp' definiert, wie für das Taschengeld garantiert wird, mögliche Werte sind
- FrAmTagUnbegrenzt, wenn pro Tag für einen Betrag garantiert wird
- FrIMMonatUnbegrenzt, wenn monatlich ein Taschengeldbetrag garantiert wird
- FrImMonatUnbegrenztNichtProRata, wenn monatlich ein fester Betrag garantiert wird, der nicht pro rata abgerechnet werden darf,
- mitLimitMaxBetrag, wenn nur einmalig (in der Gültigkeitsperiode) ein Betrag garantiert wird
Je nach erfasstem Garantietyp muss dann eines der Felder
- Garant. Betrag pro Tag/Monat
- Max garantierter Betrag
erfasst werden.
Im Feld ‚Taschengeldspezifikation' wird definiert, für welche Taschengeldart der Garant die Beträge übernimmt. Hier dürfen nur garantierte Taschengeldspezifikationen erfasst werden.
Ändern sich im Laufe des Aufenthaltes die Daten der Taschengeldgarantie (z.B. Beträge), so muss die Gültigkeit der bereits vorhandenen Garantie beendet und eine neue Garantie (z.B. mit dem neuen Betrag) erfasst werden.
Über die Gültigkeit kann auch das Ruhen der Taschengeldgarantie für einen oder mehrere Monate gesteuert werden.
Die Erfassung von Garantieeinschränkungen bei Taschengeldgarantien ist zwar möglich, wird aber bei der Verarbeitung / Abrechnung nicht berücksichtigt. Bei der Erfassung der Taschengeldgarantie wird immer davon ausgegangen, dass der Garant bzw. die Rechnungsadresse alle Taschengelder übernimmt. Eine weitere Einschränkung der Taschengeldgarantie ist nicht sinnvoll.
Taschengeldgarantien können auch rückwirkend in einen schon abgerechneten Zeitraum erfasst werden.
Ausserdem ist es möglich, über das Menu ‚Neue Taschengeldgarantie' auch für aktuell initialisierte Fälle, das heisst für Fälle, die gerade von der Fakturierung bearbeitet werden, eine Taschengeldgarantie zu erfassen. Andere Garantien können für initialisierte Fälle generell nicht erfasst werden.
Taschengeldgarantie bei der Rechnungsadresse
Ebenso wie beim Garanten können Taschengeldgarantien auch bei einer Rechnungsadresse erfasst werden. Die Limitierung des Taschengeldes kann hier ebenfalls hinterlegt werden (Feld ‚Limite Taschengeld').
Im Reiter ‚FallGarantie' in der Rechnungsadresse kann über das Menu ‚Neue Garantie' oder das Menu ‚Neue Taschengeldgarantie' eine Taschengeldgarantie erfasst werden.

Abbildung 12 Menus 'Neue Garantie' und 'Neue Taschengeldgarantie' in der Rechnungsadressse
Dann wird dieselbe Maske zur Erfassung der Garantie geöffnet wie beim Garanten und die Taschengeldgarantie kann wie in 4.1.1 beschrieben, erfasst werden.
Hinweis:
Beim Anlegen der Rechnungsadresse wird vom System automatisch eine Garantie angelegt, über die gesteuert wird, dass alle Leistungen übernommen werden (sofern sie nicht von einem anderen Garanten übernommen werden). Diese Garantie kann nicht verändert werden. Die Taschengeldgarantie der Rechnungsadresse muss zusätzlich erfasst werden, damit die Taschengeldbewegungen (siehe 4.1.3) und die zugehörigen Leistungen (siehe 4.1.4) generiert werden können.
Taschengeldbewegung aus Taschengeldgarantie
Beim Speichern der Taschengeldgarantie wird für den Zeitraum seit dem Eintritt bzw. dem Gültigkeitsbeginn der Garantie bis zur Erfassung der Garantie ein Guthaben im Reiter ‚Taschengeldbewegung' angelegt, pro Kalendermonat über den garantierten Betrag und mit der in der Garantie erfassten Taschengeldart.
- Bei Garantietyp ‚FrProTagUnbegrenzt' wird für den Eintrittsmonat berechnet, wie viele Tage zwischen Eintritt und Monatsende liegen, und der Betrag entsprechend berechnet. Für alle Folgemonate wird anhand der Tage pro Monat der Betrag berechnet. Es wird aber pro Monat und Spezifikation nur eine Taschengeldbewegung angelegt.
- Bei Garantietyp ‚FrProMonatUnbegrenzt' wird für den Eintrittsmonat berechnet, wie viele Tage zwischen Eintritt und Monatsende liegen und der garantierte Betrag pro rata berechnet. Ist das Programsetting ‚Anzahl Tage im Monat' gesetzt, so wird der hier hinterlegte Wert für die Berechnung der Tage pro Monat herangezogen. Ist der Wert nicht gesetzt, dann wird für jeden Monat die effektive Anzahl Tage berücksichtigt.
- Bei Garantietyp ‚FrImMonatUnbegrenztNichtProRata' wird der garantierte Betrag pro Monat berechnet, unabhängig davon, ob der Patient bereits am Monatsanfang eingetreten war oder nicht. (z.B. für Monatsfahrkarte)
- Bei Garantietyp ‚mitLimitMaxBetrag' wird einmalig eine Taschengeldbewegung angelegt, in die der Betrag direkt übernommen wird.

Abbildung 13 Taschengeldbewegung aus Garantie
Leistung aus Taschengeldgarantie
Gleichzeitig zur Taschengeldbewegung wird pro Taschengeldgarantie und Kalendermonat eine Leistung über den garantierten Betrag im Reiter ‚Leistungen' angelegt, die bei der Abrechnung des Falles automatisch an den entsprechenden Garanten verrechnet wird. Welche Leistungen generiert werden, wird anhand der Taschengeldart über die Entscheidungstabelle ‚TaschengeldLeistung' gesteuert.

Abbildung 14 generierte Leistung aus Taschengeldgarantie (Leistungsübersicht im Fall)
In der Leistung wird der garantierte Betrag hinterlegt, die Leistung selbst wird an den Taschengeldgaranten zugewiesen (hier wird nicht mehr direkt auf den Zahler referenziert sondern auf die Sequenz des Taschengeldgaranten. Handelt es sich hier um die Rechnungsadresse, dann wird hier ‚Patient' angezeigt, bei der Rechnungsstellung werden diese Leistungen dann der Rechnungsadresse zugewiesen). 
Abbildung 15 Leistungsdetails
Folgegarantie
Wird nach Ablauf einer Taschengeldgarantie eine Folgegarantie erfasst, 
Abbildung 16 Folgegarantie Taschengeld
so werden auch für diese Folgegarantie die entsprechenden Taschengeldbewegungen angelegt
Abbildung 17 Taschengeldbewegungen
Und die entsprechenden Leistungen

Abbildung 18 Taschengeldleistungen
Automatische Generierung von Taschengeldbewegungen und - Leistungen
Zu Beginn eines neuen Monats werden über einen Batch-Lauf die für den neuen Monat garantierten Taschengeldbewegungen und die zugehörigen Leistungen generiert. Damit auch Garantien berücksichtigt werden, die in der Mitte des Monats beginnen (bzw. nicht ab dem 1. eines Monats gültig sind), läuft dieser Batch täglich und prüft, ob neue Taschengeldbewegungen erstellt werden müssen und generiert diese.
Dies betrifft alle noch nicht ausgetretenen Fälle mit zum Monatsanfang gültigen Taschengeldgarantien mit den Garantietypen
- MaxFrAmTagUnbegrenzt
- FrImMonatUnbegrenztNichtProRata
- FrImMonatUnbegrenzt
Dabei werden auch Fälle selektiert, die zum Zeitpunkt des Batchjobs in einem Fakturjob bearbeitet werden und initialisiert sind, und die Fälle, die aktuell für die Fakturierung gesperrt sind.

Abbildung 19 Batchjobs 
Abbildung 20 Definition des Batchjobs 'TaschengeldGenerieren'
Dieser Batchjob startet sich automatisch selbst, das heisst, eine neue Instanz wird angelegt, so dass täglich die Taschengeldbewegungen generiert werden, falls notwendig.

Abbildung 21 Batchjob Instanz
Ist der Batchjob erfolgreich gelaufen, können mit Doppelklick die Details und das Logfile angeschaut werden.

Abbildung 22 Batchjob-Informationen
Das Taschengeld wird pro Monat immer in voller Höhe des für den Monat garantierten Betrages generiert.
Hierbei ist zu beachten, dass die Taschengeldbewegungen pro Fall und Garant nur generiert werden, solange das Limit aus den Applikationseinstellungen bzw. das beim Taschengeldgaranten hinterlegte Limit noch nicht erreicht ist.
Ist das Limit des Taschengeldes bereits überschritten, dann werden neue Taschengeldbewegungen und -Leistungen mit Betrag 0 angelegt.
Im Log-File wird auch protokolliert, für welche Fälle und Garanten das Taschengeld nicht generiert wurde.
Ändern oder Löschen von Taschengeldgarantien
Wird eine Taschengeldgarantie geändert (z.B. die Gültigkeit verändert), dann werden alle aus dieser Taschengeldgarantie bereits generierten Taschengeldbewegungen storniert und mit den neuen Werten neu generiert. Die generierten Leistungen werden gelöscht und neu angelegt, sofern sie nicht fakturiert wurden oder aktuell in der Fakturierung bearbeitet werden (Fall ist initalisiert),
Beispiel:
Bei einem Fall mit Eintritt 01.04.2017 wurde bei der Erfassung der Taschengeldgarantie der monatlich garantierte Betrag von 150.00 eingegeben. Daraus wird eine Leistung mit Datum 01.04.2017 und Betrag 150.00 generiert und gleichzeitig die Taschengeldbewegung über 150.00 für den April.
Dann wird für den Fall eine Zwischenrechnung mit Stichdatum 30.04.2017 erstellt, bei der die Taschengeldleistung mit dem Betrag 150.00 abgerechnet wird.
Danach wird rückwirkend die Gültigkeit der Garantie auf 15.04.2017 beendet, dann wird zum einen die ursprünglich generierte Taschengeldbewegung storniert und eine neue angelegt (über den neu berechneten Betrag):

Abbildung 23 Korrektur generierte Taschengeldbewegung
Und ausserdem wird für die bereits abgerechnete Taschengeldleistung eine Storno-Leistung (Faktor = -1) und eine neue Taschengeldleistung über den korrigierten Betrag generiert:

Abbildung 24 Korrekturleistungen
Bezieht sich die Änderung der Taschengeldbewegung auf einen schon fakturierten Zeitraum, dann können die Leistungen nicht gelöscht werden, da diese bereits fakturiert wurden.
Stattdessen wird für die betroffenen Leistungen eine Korrekturleistung generiert.
Taschengeldbewegungen verwalten
Unter dem Reiter ‚Taschengeld' werden alle Bewegungen (Einzahlungen, Auszahlungen, Guthaben aus Arbeitsleistungen, aus Garantien generierte Guthaben) aufgelistet, gruppiert nach den verschiedenen Taschengeldarten. Diese Übersicht ist sowohl auf Fall- wie auch auf Patientenebene vorhanden. In der Übersicht auf Patientenebene, sind alle Bewegungen über alle Fälle des Patienten ersichtlich, können hier aber nicht mutiert werden.
Erfassung Taschengeldbewegungen
Folgende Taschengeldbewegungen können auf Fallebene erfasst werden:
- Auszahlungen
- Einlage Eigengeld
- Arbeitsstunden
- Ausbuchungen
Die Erfassung einer neuen Taschengeldbewegung erfolgt aus dem Reiter ‚Taschengeld' über das entsprechende Menu.

Abbildung 25 Menu 'Neue Taschengeldbewegung'
Die Maske zur Erfassung der Taschengeldbewegung wird geöffnet.

Abbildung 26 Neue Taschengeldbewegung
Im Feld ‚Datum' wird das Datum der Ein- bzw. Auszahlung erfasst. Es kann auch vor dem Eintritt oder nach dem Austrittsdatum liegen.
Im Feld Spezifikation wird die Art des Taschengeldes erfasst.
Der Betrag wird immer ohne Vorzeichen erfasst, das heisst, sowohl bei einer Einzahlung (z.B. Eigengeld) als auch bei einer Auszahlung wird immer der positive Betrag eingegeben.
Die Belegnummer wird vom System automatisch vergeben.
Folgende Bewegungsarten dürfen vom Benutzer erfasst werden
- Auszahlung
- Einlage
- Ausbuchung
Die Bewegungsarten
- Storno Auszahlung,
- Storno Einlage und
- Storno Ausbuchung
können nur über den entsprechenden Menu-Punkt in der Taschengeldbewegung ausgelöst werden, ebenso können Taschengeldbewegungen mit den Bewegungsarten
- Umbuchung Auszahlung,
- Umbuchung Einlage,
- Umbuchung Fall Auszahlung,
- Umbuchung Fall Einzahlung
nur durch die jeweiligen Aktionen/ Menus generiert werden.
Bei Taschengeldbewegungen, die aus einer Garantie heraus generiert wurden, wird im Feld ‚Garant/Garantie' der Garant und die Garantie angezeigt, aus der heraus das Taschengeld generiert wurde.
Sobald die Taschengeldbewegung gespeichert wurde, dürfen nur noch das Bemerkungsfeld und das Häkchen für eine vorhandene Quittierung mutiert werden, alle anderen Felder sind für die Bearbeitung gesperrt.

Abbildung 27 Reiter Taschengeldbewegung
Ist eine Taschengeldbewegung quittiert, dann kann dies nicht mehr zurück genommen werden und auch das Bemerkungsfeld kann dann nicht mehr geändert werden.
Storno einer erfassten Taschengeldbwegung
Wurde eine Taschengeldbewegung falsch erfasst, so kann diese über das entsprechende Menu storniert werden. Das Löschen einer Taschengeldbewegung ist nicht möglich.

Abbildung 28 Menu 'Storno Taschengeldbewegung'
Beim Storno wird dann der zu stornierende Datensatz als Basis übernommen und die Daten entsprechend angepasst4

Abbildung 29 Storno Taschengeldbewegung
Danach kann dann erneut eine Taschengeldbewegung mit den korrekten Daten erfasst werden.
Vereinfachte Korrektur Betrag einer Taschengeldbewegung
Soll nur der Betrag einer Taschengeldbewegung korrigiert werden, so kann dies über das Menu in der Übersicht der Taschengeldbewegungen

Abbildung 30 Menu 'Betrag korrigieren'
Oder direkt in der zu korrigierenden Taschengeldbewegung über den Button ‚Betrag korrigieren' in einem Schritt durchgeführt werden.

Abbildung 31 Korrektur Betrag Taschengeldbewegung
In diesem Fall wird eine neue Taschengeldbewegung angelegt, in der der korrigierte Betrag erfasst werden kann. Beim Speichern werden sowohl der Storno der ursprünglichen Taschengeldbewegung als auch die neue Taschengeldbewegung angelegt, beide mit demselben Datum wie die ursprünglich erfasste Taschengeldbewegung.

Abbildung 32 Korrigierte Taschengeldbewegung (Betrag)
Erfassung von Taschengeldbewegung für Einzahlungen
Auch Einzahlungen, z.B. Eigengeld oder aus Arbeitsleistungen, werden im Reiter Taschengeld mit den entsprechenden Spezifikationen erfasst.
Beispiel: Einzahlung Eigengeld 
Abbildung 33 Erfassung Eigengeld-Einzahlung

Abbildung 34 Übersicht Taschengeld
Saldo am Stichtag
Mit Hilfe der Felder dieser Spalte in der Taschengeldbewegung kann der Saldo der garantierten Taschengelder eines Garanten zum Stichdatum berechnet werden.
Solange der Fall noch nicht ausgetreten ist, kann in einer bestehenden oder neuen Taschengeldbewegung der Garant / die Garantie und ein Stichdatum eingegeben werden, aus denen dann der Saldo für diese Garantie zum Stichdatum berechnet wird. Dieses Stichdatum darf nicht in der Vergangenheit liegen, diese Funktion steht daher nur für aktuell gültige Taschengeldgarantien zur Verfügung.

Abbildung 35 Saldo am Stichtag
Quittung erstellen
Sowohl für Einzahlungen (Eigengeld) als auch für Auszahlungen können Quittungen gedruckt werden. Dazu kann direkt in der Taschengeldbewegung über den Button ‚Taschengeldquittung drucken' der Quittungsdruck gestartet werden. 
Abbildung 36 Quittung aus Taschengeldbewegung drucken
Oder im Reiter ‚Taschengeld' wird die zu quittierende Taschengeldbewegung ausgewählt und die Quittung über das Menu auf der rechten Maustaste angewählt 
Abbildung 37 Quittung für Taschengeldbewegung aus Taschengeldübersicht
Verschieben des Eintrittsdatums und der Gültigkeit der Taschengeldgarantien
Wird bei einem Fall, bei dem Taschengeldgarantien vorhanden sind, deren Gültigkeit mit dem Eintritt beginnt, das Eintrittsdatum verschoben, dann wird die Gültigkeit der Taschengeldgarantie auf den neuen Eintritt geschoben.
Taschengeldbewegungen und -Leistungen, die aus der so geänderten Taschengeldgarantie generiert wurden, werden entsprechend angepasst.
Beispiel:
Erfasster Eintritt 10.09.2017, Taschengeldgarantie ist ebenfalls gültig ab 10.09.2017.
Daraus wurden die folgenden Taschengeld-bewegungen generiert
Und die zugehörigen Leistungen
Nun wird das Eintrittsdatum korrigiert (neu 15.09.2017). Dabei wird automatisch die Gültigkeit der Taschengeldgarantie, die ursprünglich gültig ab dem Eintrittsdatum war, angepasst. Die bereits generierte Taschengeldbewegung für den Eintrittsmonat wird storniert und neu berechnet
Parallel dazu werden auch die Taschengeldleistungen korrigiert.
Wird das Eintrittsdatum in den Vormonat verschoben, so werden für diesen Zeitraum die Taschengeldbewegung und die Leistung zusätzlich generiert.
Beispiel
Fall wurde erfasst mit Eintrittsdatum 01.10.2017, Taschengeldgarantie gültig ab Eintritt.
Dann wurden die Taschengeldbewegungen und –Leistungen für Oktober generiert

Danach wurde das Eintrittsdatum verschoben auf 28.09.2017, also in den Vormonat, und damit auch die Gültigkeit der Taschengeldgarantie. Taschengeldbewegung und -Leistung wurden für den September neu angelegt:
Dies gilt generell nur für Taschengeldbewegungen und –Leistungen, die aus einer Taschengeldgarantie heraus generiert wurden, die ab dem Eintritt gültig waren. Alle anderen Taschengeldbewegungen –und Leistungen werden durch die Verschiebung des Eintrittsdatums nicht verändert.
Erfassung Austritt / Umrechnung
Saldoberechnung für geplanten Austritt
Für noch nicht ausgetretene Fälle mit einer noch gültigen Taschengeldgarantie, für die weiterhin pro Monat Taschengeldbewegungen generiert werden, kann über das Menu ‚Saldo berechnen bei Austritt am Stichtag' berechnet werden, über welches Guthaben der Patient verfügen würde, wenn er an einem Datum in der Zukunft austreten würde.

Abbildung 38 Menu 'Saldo berechnen bei Austritt am Stichtag'
Wird dieses Menu ausgewählt, kann das Datum des geplanten Austritts eingegeben werden (dieses Datum darf nicht in der Vergangenheit liegen).

Abbildung 39 Eingabe Stichdatum für Saldoberechnung
und der Saldo bis zu diesem Datum wird berechnet, sowohl der Gesamtsaldo als auch die Saldi pro Taschengeldspezifikation.

Abbildung 40 Berechneter Saldo zum Stichdatum
Taschengeldberechnung bei Austritt
Wird für den Patienten der Austritt erfasst, so wird automatisch für den Austrittsmonat das generierte Taschengeld pro rata korrigiert, sofern es sich um ein Taschengeld handelt, das aus einer Taschengeldgarantie mit Garantietyp ‚FrAmTagUnbegrenzt' oder ‚FrImMonatUnbegrenzt' handelt. Bei Taschengeldgarantien mit dem Garantietyp ‚mitLimiteMaxBetrag' oder ‚FrImMonatUnbegrenztNichtProRata'FrImMonatUnbegrenztNichtProRata' wird der Betrag nicht geändert.
Das heisst, für den Monat, in dem der Patient austritt, wird zunächst die ursprünglich generierte Taschengeldbewegung storniert und eine neue mit dem korrigierten Betrag generiert.

Abbildung 41 Anpassung Taschengeld nach Erfassung Austritt
Analog dazu wird auch die aus der Taschengeldgarantie generierte Leistung für den Austrittsmonat korrigiert, d.h. die ursprünglich generierte Leistung wird gelöscht und eine neue Leistung mit dem neu berechneten Betrag wird angelegt. 
Abbildung 42 Korrektur der Taschengeldleistungen im Austrittsmonat
Umbuchen und Ausgleich von Taschengeldern
Saldoausgleich an Garant
Ein Taschengeldsaldo aus generierten Taschengeldbewegungen aus der Taschengeldgarantie eines Garanten oder der Rechnungsadresse kann über das Menu ‚Saldoausgleich an Garant' ausgeglichen werden, wenn für den Fall bereits ein Austritt erfasst wurde. Ausgehend von der Summenzeile pro Taschengeldspezifikation wird das entsprechende Menu ausgewählt.

Abbildung 43 Menu ‚Saldoausgleich an Garant'
Dieses Menu steht nur für Fälle zur Verfügung, für die bereits ein Austritt erfasst wurde. Für Fälle, bei denen noch kein Austritt erfasst wurde, und für die ein Saldoausgleich zu einem Stichdatum ausgeführt werden soll, muss das Menu ‚Saldoausgleich an Garant zum Stichdatum' benutzt werden (siehe 4.4.2).
Damit wird eine neue Taschengeldbewegung in Höhe des Saldos angelegt, die als Auszahlung gekennzeichnet wird und mit dem Austrittsdatum versehen wird.

Abbildung 44 Taschengeldbewegung Saldoausgleich
so dass der Saldo für diese Taschengeldspezifikation ausgeglichen ist. 
Abbildung 45 Taschengeldsaldo ausgeglichen
Beim Speichern wird gleichzeitig eine Leistung mit dem Saldobetrag geschrieben.
Ist der Saldo vor dem Ausgleich positiv, dann wird im Feld Faktor der Wert -1 eingetragen, was bei der Abrechnung dazu führt, dass die Leistung mit negativem Betrag abgerechnet wird und damit der Betrag gutgeschrieben wird; ist der Saldo vor dem Ausgleich negativ, dann wird im Feld Faktor der Wert 1 eingetragen, der Betrag wird dem Zahler in Rechnung gestellt.
Wenn der Garant zum Austrittsdatum gültig ist, wird das Austrittsdatum als Erbringungsdatum in der Leistung eingetragen. Ist der Garant zum Austritt nicht mehr gültig, wird das Gültig-bis-Datum des Garanten als Erbringungsdatum in der Leistung eingetragen.
Bei der Abrechnung wird der Betrag dann als Gutschrift an den Garanten ausgewiesen.

Abbildung 46 Taschengeldleistung aus Saldoausgleich
Saldoausgleich an Garant zum Stichdatum
Der Saldoausgleich an den Garanten kann auch während des Aufenthaltes (zum Beispiel zum Monatsende) erfolgen, wenn der Patient noch nicht ausgetreten ist.
In diesen Fall wird das Menu ‚Saldoausgleich an Garant zum Stichdatum' ausgewählt.

Abbildung 47 Menu ‚Saldoausgleich an Garant zum Stichdatum'
Dann muss das Stichdatum eingegeben werden, zu dem der Saldoausgleich gemacht werden soll. Sind zu der ausgewählten Taschengeldspezifikation mehrere Garantien vorhanden, dann werden diese im Feld ‚Garant/ Garantie' angezeigt und der Benutzer muss eine davon auswählen.

Abbildung 48 Stichdatum und Garant / Garantie für Saldoausgleich
Der Saldo bis zu diesem Datum wird dann ermittelt und eine Taschengeldbewegung als Auszahlung angelegt, hier wird das eingegebene Stichdatum als Valutadatum eingetragen und kann auch nicht geändert werden

Abbildung 49 Taschengeldbewegung für Saldoausgleich
Beim Speichern der Taschengeldbewegung wird eine Leistung angelegt, in der der Betrag entsprechend hinterlegt wird. Je nachdem, ob der Saldo vor dem Ausgleich positiv oder negativ war, wird im Feld Faktor der Wert -1 oder + eingetragen. Das erfasste Stichdatum wird als Erbringungsdatum der Leistung eingetragen, sofern der Garant zu diesem Zeitpunkt gültig ist. Ist der Garant zu diesem Datum nicht mehr gültig, dann wird als Erbringungsdatum das Gültig-bis-Datum des Garanten eingetragen.

Abbildung 50 Leistung für Saldoausgleich
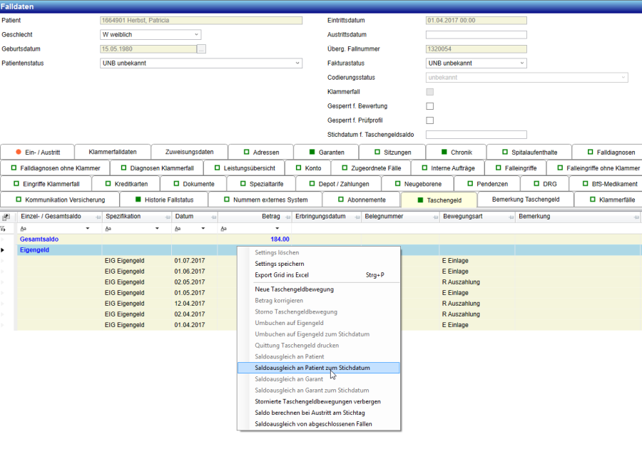
Saldoausgleich an Patient
Ebenso kann der Saldo des Patienten bei nicht generierten Taschengeldbewegungen (Eigengeld, Arbeitslohn etc.) ausgeglichen werden.
Dazu wird auf der entsprechenden Summenzeile das Menu ‚Saldoausgleich an Patient' ausgewählt, wenn für den Fall bereits ein Austritt erfasst wurde.

Abbildung 51 Menu ‚Saldoausgleich an Patient'
Damit wird eine neue Taschengeldbewegung in Höhe des Saldos angelegt, die als Auszahlung gekennzeichnet wird.

Abbildung 52 Taschengeldbewegung für Saldoausgleich
Mit dem Speichern dieser Taschengeldbewegung wird eine Leistung angelegt, in der der berechnete Betrag hinterlegt wird. Je nachdem, ob der Saldo vor dem Ausgleich positiv oder negativ war, wird im Feld Faktor der Wert -1 oder +1 eingetragen. 
Abbildung 53 Generierte Leistung aus Saldoausgleich an Patient
Saldoausgleich an Patient zum Stichdatum
Der Saldoausgleich an den Patienten kann auch während des Aufenthaltes (zum Beispiel zum Monatsende) erfolgen, wenn der Patient noch nicht ausgetreten ist.
In diesen Fall wird das Menu ‚Saldoausgleich an Patient zum Stichdatum' ausgewählt.

Abbildung 54 Menu ‚Saldoausgleich an Patient zum Stichdatum'
Dann muss das Stichdatum eingegeben werden, zu dem der Saldoausgleich gemacht werden soll.

Abbildung 55 Eingabe Stichdatum
Der Saldo bis zu diesem Datum wird dann ermittelt und eine Taschengeldbewegung als Auszahlung angelegt, sofern der Saldo zum Stichdatum positiv ist. Sonst wird die Taschengeldbewegung als Einzahlung angelegt

Abbildung 56 Taschengeldbewegung aus Saldoausgleich
Beim Speichern der Taschengeldbewegung wird eine Leistung angelegt, in der der Betrag entsprechend hinterlegt wird. Je nachdem, ob der Saldo vor dem Ausgleich positiv oder negativ war, wird im Feld Faktor der Wert -1 oder +1 eingetragen. Das erfasste Stichdatum wird als Erbringungsdatum der Leistung eingetragen.

Abbildung 57 Leistung aus Saldoausgleich
Umbuchen auf Eigengeld
Ist bei Austritt des Patienten noch ein Restguthaben aus den Taschengeldgarantien vorhanden, so kann dieses über das Menu ‚Umbuchen auf Eigengeld' umgebucht werden. Dazu wird die Saldozeile der Taschengeldspezifikation ausgewählt und das Menu angeklickt. 
Abbildung 58 Menu ‚Umbuchen auf Eigengeld'
Damit wird ein neuer Eintrag mit der Spezifikation ‚Eigengeld' und der Bewegungsart ‚Umbuchung Einlage' angelegt über diesen Betrag.

Abbildung 59 Taschengeldbewegung für Umbuchung auf Eigengeld
Gleichzeitig wird für das verbliebene Taschengeldguthaben ein Datensatz mit der Bewegungsart ‚Umbuchung Auszahlung' angelegt, so dass sich der Taschengeldsaldo auf 0.00 beläuft.

Abbildung 60 Taschengeldbewegungen aus Umbuchung auf Eigengeld
Eine Leistung wird beim Umbuchen auf Eigengeld nicht angelegt.
Das Menu ‚Umbuchen auf Eigengeld' steht nur bei Taschengeldspezifikationen zur Verfügung, deren Saldo > 0 ist.
Umbuchen auf Eigengeld zum Stichdatum
Ist am Monatsende noch ein Restguthaben aus den Taschengeldgarantien vorhanden oder ist der Saldo für diese Taschengeldspezifikation negativ, so kann dieses über das Menu ‚Umbuchen auf Eigengeld zum Stichdatum' umgebucht werden. Dazu wird die Saldozeile der Taschengeldspezifikation ausgewählt und das Menu angeklickt.
Abbildung 61 Menu ‚Umbuchen auf Eigengeld'
Dann muss das Stichdatum eingegeben werden, zu dem der Saldoausgleich gemacht werden soll.

Abbildung 62 Eingabe Stichdatum
Der Saldo bis zu diesem Datum wird ermittelt und eine Taschengeldbewegung mit der Spezifikation ‚Eigengeld' und der Bewegungsart ‚Umbuchung Einlage' angelegt.
Hinweis:
Ist der Saldo zum Stichdatum negativ, so wird dieser negative Betrag in die neue Taschengeldbewegung übernommen, die Bewegungsart wird auch in diesem Fall mit ‚Umbuchung Einlage' hinterlegt.

Abbildung 63 Taschengeldbewegung aus Umbuchung auf Eigengeld zum Stichdatum
Gleichzeitig wird eine Taschengeldbewegung mit dem Betrag *(-1) angelegt, bei der die Spezifikation der umgebuchten Taschengeldbewegungen und der Bewegungsart ‚Umbuchung Auszahlung' hinterlegt ist.

Abbildung 64 Übersicht Taschengeldbewegungen
Eine Leistung wird beim Umbuchen auf Eigengeld nicht angelegt.
Saldoausgleich von abgeschlossenen Fällen
Wenn für einen Patienten ein neuer Fall angelegt wird und es abgeschlossene, aber noch nicht fakturierte Fälle gibt, bei denen noch ein Taschengeldguthaben vorhanden ist, so können diese Guthaben auf den neuen Fall übernommen werden.
Dazu wird beim aktuellen Fall im Reiter ‚Taschengeldbewegung' das Menu ‚Saldoausgleich von abgeschlossenen Fällen' ausgewählt

Abbildung 65 Menu ‚Saldoausgleich von abgeschlossenen Fällen'
Mit diesem Menu wird geprüft, ob es nicht abgerechnete, bereits ausgetretene Fälle mit einem Taschengeldguthaben gibt,

Abbildung 66 Prüfung auf abgeschlossene Fälle mit Taschengeld
und dieses als Einlage mit der Bewegungsart ‚UmbuchungFallEinlage' in den aktuellen Fall übernommen

Abbildung 67 Umbuchung Taschengeld aus abgeschlossenen Fällen
Bei den bereits abgeschlossenen Fällen wird eine Auszahlung mit der Bewegungsart ‚UmbuchungFallAuszahlung' angelegt.

Abbildung 68 Umbuchung Taschengeld auf abgeschlossenem Fall
Taschengeldbewegung auf Patientenebene
Neben den Taschengeldbewegungen auf Fallebene, gibt es auch eine Übersicht der Taschengeldbewegungen auf Patientenebene, in der fallübergreifend alle Bewegungen angezeigt werden. 
Abbildung 69 Übersicht Taschengeldbewegungen auf Patientenebene
In dieser Übersicht ist es nicht möglich, neue Taschengeldbewegungen zu erfassen oder bestehende zu mutieren.