Stammdaten Lagerorte/Sektoren
In dem Plugin "Stammdaten Lagerorte/Sektoren" bewirtschaften Sie die Lagerorte und deren Sektoren.

Linke Bildschirmseite
Auf der linken Bildschirmseite werden die bereits angelegten Lagerplätze in einer Baumstruktur dargestellt. Die Baumstruktur kann nur eine oder aber auch mehrere Hierarchiestufen enthalten.
Register Lager
Ein Lager kann ausgewählt werden, indem Sie sich hierarchisch bewegen. Dass heisst, Sie klicken den Oberbegriff beim
und die Unterlager werden angezeigt. Wiederholen Sie diesen Schritt solange, bis das gewünschte Lager angezeigt wird.
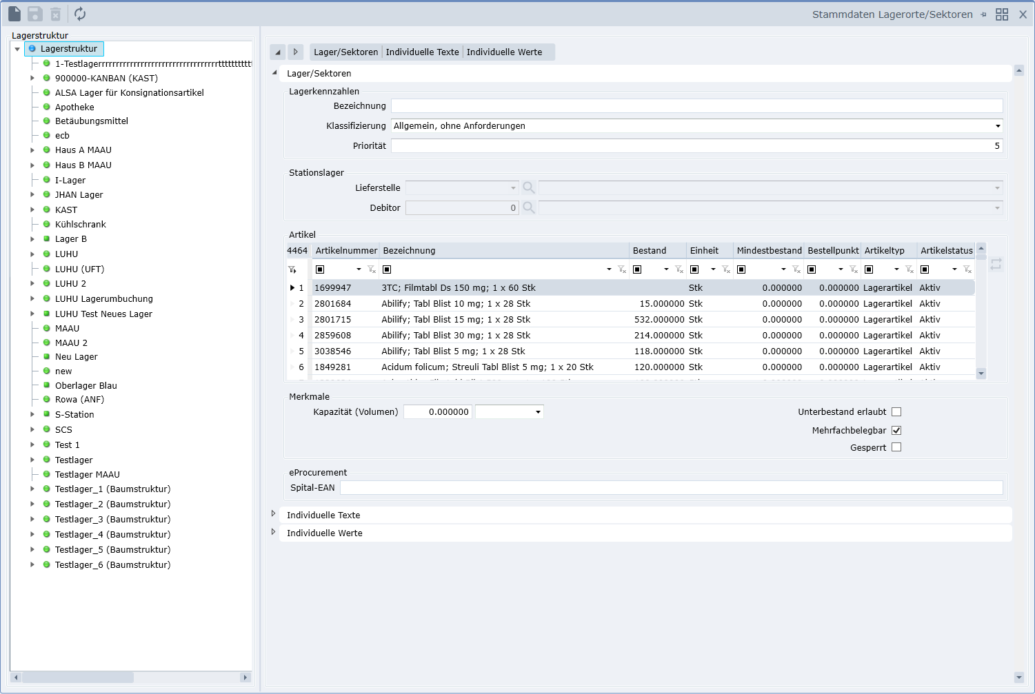
Rechte Bildschirmseite
Register Lager/Sektoren
In diesem Register findet zum einen die Neuanlage statt und zum anderen zeigt es Details zum ausgewählten Lagerort.

| Feldname | Beschreibung |
|---|---|
| Icon | |
| Legt einen neuen Lagerort an. |
| Speichert den ausgewählten Lagerort. |
| Löscht den ausgewählten Lagerort, sofern noch keine Bewegungsdaten erfasst wurden (Kennzeichen → Gesperrt setzen). |
| Lagerkennzahlen | |
| Bezeichnung | Bezeichnung des Lagerortes (Schublade, Tresor, Betäubungsmittel, Keller, Kühlschrank, etc.) (35-stellig, alphanumerisch). |
| Klassifizierung | Eigenschaften des Lagerplatzes. Standard = Allgemein. Nur informativ, zurzeit keine weiteren Funktionalitäten. |
| Priorität | Lagerplatzpriorität Standard = 5. Dient als Vorschlag im Artikelstamm und beeinflusst die Reihenfolge bei Belegerfassung, wenn mit mehreren Lagerorten pro Artikel gearbeitet wird. |
| Stationslager | |
| Lieferstelle | Für Stationslager kann hier eine Lieferstelle erfasst werden. |
| Debitor | Für Stationslager kann hier ein Debitor erfasst werden. |
| Artikel | |
| Artikelzuordnung. Nur aktiv wenn Lagerort ausgewählt und wurde. |
Merkmale | |
| Kapazität und Einheit | Kann informativ genutzt werden, keine weitere Funktionalität. |
| Unterbestand erlaubt | Kann informativ genutzt werden, keine weitere Funktionalität. |
| Mehrfachbelegbar | Setzen Sie hier ein Haken und der Lagerplatz kann mehrfach belegt werden, ansonsten ist es nach einem Artikel für weitere Zuordnungen gesperrt. |
| Gesperrt | Setzen Sie hier ein Haken und der Lagerplatz ist gesperrt |
eProcurement | |
| Spital-EAN | EAN-Code des Spitals für eindeutige Artikelidentifikation im eProcurement (elektronische Bestellungen). |
Artikel können nur auf der untersten Lagerstufe zugeordnet werden.
Ablaufbeschreibung Anlage Lagerort
- Wählen Sie Neu.
- Erfassen Sie die Bezeichnung des Lagerortes
- Wählen Sie die Klassifizierung des Lagerortes.

- Aktivieren Sie die Belegbarkeit (für mehrere Artikel im selben Lagerort)
. - Wählen Sie Speichern um den Lagerort abzuschliessen.
Artikel einem Lagerort zuordnen
→ Markieren Sie einen Lagerort (unterste Stufe) der Sie Artikel zuordnen wollen
→ Wählen Sie ![]()
Auf der linken Fensterseite werden die Artikel aufgelistet, die noch keinem Lagerort zugeordnet sind. Auf der rechten Fensterseite sehen Sie die Artikel aufgelistet, die dem ausgewähltem Lagerort zugeordnet sind.

- Markieren Sie auf der linken Seite Artikel und ordnen Sie diese mit der Schaltfläche
der ausgewählten Gruppe zu. Um einen zugeteilten Artikel wieder zu entfernen, markieren Sie die entsprechenden Artikel in der Rubrik «Zugeordnet» und benutzen Sie die Schaltfläche. 
- Wählen Sie Speichern.
Bei Artikeln mit Bestand können Sie die Lagerzuordnung nicht auf diesem Weg verändern. Nutzen Sie bitte dafür unser Programm Umbuchung
Register Individuelle Texte
Es stehen Ihnen 12 Felder zur Verfügung, die Sie für Ihre Zwecke nutzen können. Das Register Individuelle Texte ist rein informativ und übernimmt im Materialmanagement keine weiteren Funktionen.

| Feldname | Beschreibung |
|---|---|
| Bezeichnung 1-12 | Frei zu bestimmender Text |
| Der Editiermodus wird aufgerufen |
Register Individuelle Werte
Es stehen Ihnen 12 Felderpaar zur Verfügung, die Sie für Ihre Zwecke nutzen können.
Jedes der 12 Felderpaare besteht aus einem Numerischen- und einem Datumsfeld. Das
Register Individuelle Werte ist rein informativ und übernimmt im Materialmanagement
keine weiteren Funktionen.

| Feldname | Beschreibung |
|---|---|
| Nummerisch 1-12 | Frei zu bestimmender Text |
| Datum 1-12 | Frei zu bestimmendes Datum |
| Der Editiermodus wird aufgerufen |