Konfiguration der Stationslagerverwaltung
In diesem Kapitel werden die Voraussetzungen und Grundeinstellungen beschrieben, die für einen Einsatz der Funktion «Stationslagerverwaltung» erforderlich sind.
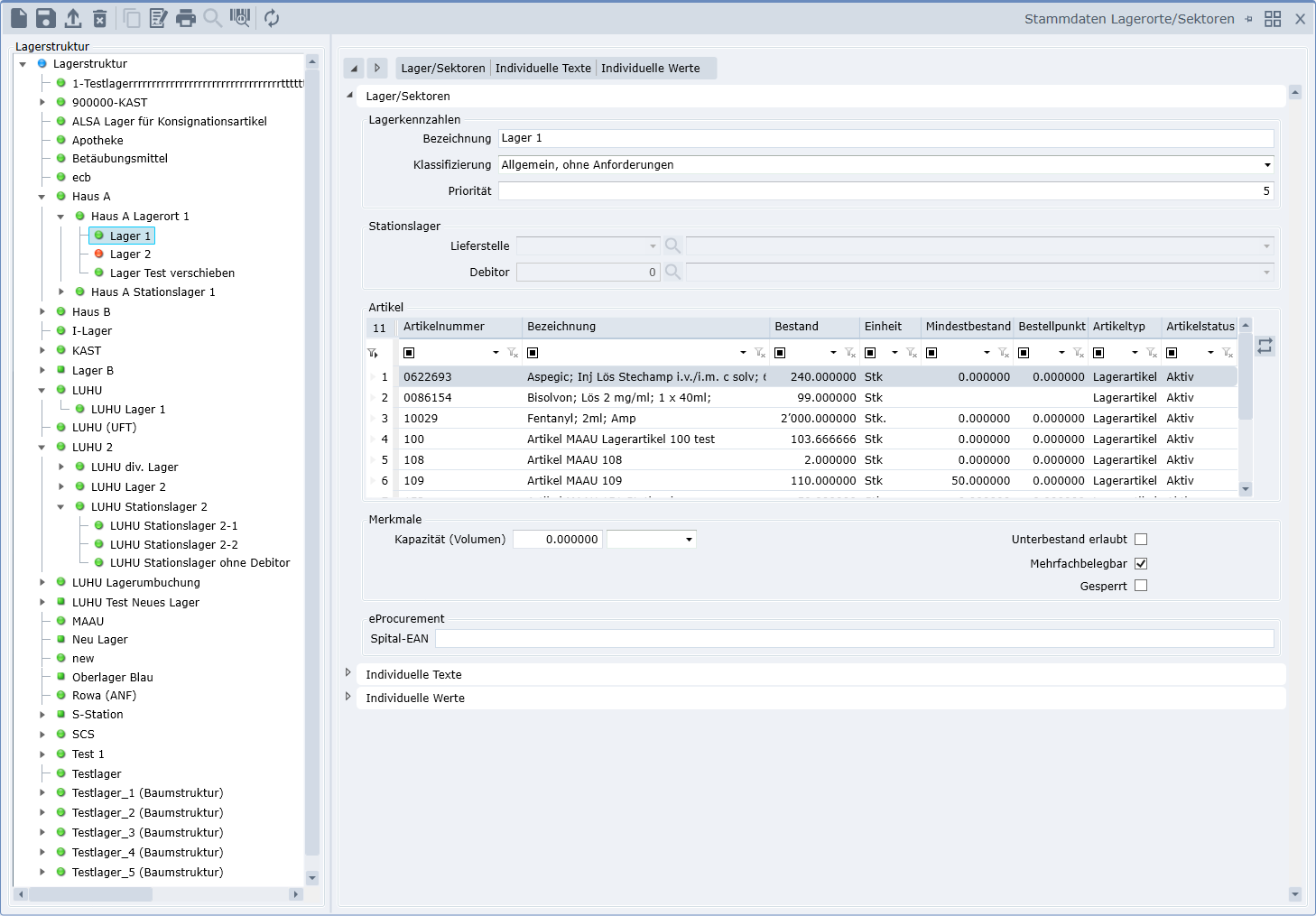
Lagerorte/Sektoren
Die Stationslagerorte werden wie die Hauptlager der Versorgungsstelle auch im Lagerortstamm angelegt.
Menü: >Stammdaten >Warenwirtschaft >Lagerorte/Sektoren
- Die Stationslager müssen mit dem Klassifizierungstyp „Stationslager“ gekennzeichnet werden.
- Auf dem obersten Stationslagerpfad muss Debitor / Lieferstelle der Station zugeordnet werden (nicht auf jedem Lager)

Empfehlung für die Anlage der Stationslager:
- Damit die Haupt- und Stationslager nicht unnötig vermischt werden, sollte bei der Anlage der Stationslager ein eigener Pfad für die Stationslager eingerichtet werden.
- Damit aber auch die Hausstruktur pro Standort erhalten bleibt (z.B. für Auswertungen), ist eine zusätzliche Ebene empfehlenswert.
- Dazu ist es aber erforderlich die bestehende Struktur anzupassen (Bitte mit Projektleiter Nexus abstimmen). Auch die Namensgebung sollte z.B. um H = Hauptlager und S = Stationslager ergänzt werden.

Wird versucht, dieselbe Lieferstelle einem anderen Stationslager zuzuordnen, so erscheint folgende Fehlermeldung.

Fehlbestandserfassung (Barcodeunterstützt)
Für Kunden die bisher die Funktion Fehlbestandserfassung (Schrankverwaltung) für die Barcodeerfassung / Etikettendruck im Einsatz haben, können die Daten in den Lagerortstamm (inkl. Artikelzuordnung) migriert werden. Dies kann auch für einzelne Lieferstellen erfolgen, wenn vorerst nur mit einzelnen Stationen die neue Funktion Stationslagerverwaltung zum Einsatz kommen soll.
Gesamtübersicht
Im Lagerortstamm hat man mit einem Klick auf
pro Lagerplatz eine Übersicht über den aktuellen Lagerbestand und die definierte Bestellkennzahlen (Mindestbestand, Bestellpunkt und Mindestbestellmenge).

Artikelstamm
Im Artikelstamm Register Lager werden den einzelnen Artikeln die jeweiligen Stationslager zugeordnet, analog den Hauptlagern.
- Damit im Tagesgeschäft die Übersichtlichkeit erhalten bleibt, können die Stationslager wahlweise durch Setzen des Häkchens bei "inkl. Stationslager" ein- bzw. ausgeblendet werden.
- Jedem Stationslager werden wahlweise die Bestellkennzeichen Mindestbestand, Bestellpunkt und Bestellmenge (=Mindestbestellmenge) zugeordnet. Somit lassen sich später mit dem Stationsbestellvorschlag Nachlieferungen generieren.
- Ebenso stehen sämtliche Statistikinformationsfelder zur Verfügung wie z.B. Verbrauch Jährlich, Verbrauch Monatlich usw.
Menü: >Stammdaten >Warenwirtschaft >Artikelstamm: Reiter Lager

Abgabeeinheit
- Die reguläre Abgabeeinheit der Versorgungsstelle (Apotheke, Zentrallager) entspricht nicht unbedingt der auf der Station.
- So wie auch die Abgabeeinheit von Haus A nicht unbedingt dem von Haus B entsprechen muss.
- Die Standard Abgabeeinheit ist die auf dem Reiter Artikel zugeordnete Abgabeverpackung.
- Auf Reiter Lager kann eine abweichende Abgabeeinheit pro Lager/Lagerbaum definiert werden.
- Die abweichende Abgabeverpackung kann auf jeder Stufe des Lagerbaumes hinterlegt werden und gilt dann immer für den ganzen Lagerbaum unterhalb.
Wird ein Artikel einem Stationslager zugeordnet, der noch nicht für die Verbrauchsmeldung aktiviert wurde (Reiter Zusätze), so erscheint dieser Warnhinweis.

Die Meldung dient nur als Warnung, das Lager wird zugeordnet. Die Stationslagerverwaltung kann auch ohne Verbrauchsmeldung eingesetzt werden, nur mit einer Onlineentnahme. Somit erfolgt aber keine gekoppelte Warenabgangsbuchung durch eine Leistungserfassung.
Menü: >Stammdaten >Warenwirtschaft >Artikelstamm: Reiter Zusätze
Damit Verbrauchsmeldungsätze vom Patientenmanagement an das Materialmanagement übergeben werden können, müssen die Artikel für die Verbrauchsmeldung gekennzeichnet werden. Dieses Kennzeichen wird mit dem Leistungsstammimport (pat02) an Patientenmanagement übergeben.

Beachtung Änderung Artikelstatus
Änderung des Artikelstatus von aktiv auf z.B. gesperrt, löschbar, inaktiv,...
Welche Auswirkung hat dies für die Stationslager?
- Apotheke /Zentrallager dürfen wie gehabt den Artikel auf „Auslaufartikel Ersatz verwenden“, wenn auf irgendeinem Lager noch Bestand liegt, aber der weitere Einkauf bereits gesperrt werden soll.
- Allerdings darf der Status erst auf inaktiv/gesperrt gesetzt werden, wenn der Bestand überall auf 0 ist, sonst können die Stationen nichts mehr abbuchen.
Wenn Apotheke /Zentrallager keinen Bestand mehr an ihrem Hauptlager haben und den Artikel nicht mehr in der Online-Anforderung anbieten wollen, dann muss das Häkchen „Sperre Online-Anforderung“ im Artikelstamm gesetzt werden. Die Online-Entnahme bietet diesen Artikel trotzdem zum abbuchen an.
Beachtung Artikeltyp
Durchlaufartikel
Besteht der Wunsch, als Durchlaufartikel definierte Artikel, auf den Stationen mit Lagerbestand zu führen, so muss der Artikeltyp generell im Materialmanagement auf Lagerartikel umgestellt werden.
Hinweis Charge-/Verfallartikel
- Unterliegt ein Artikel am Hauptlager einer Chargen- und/oder Verfalldatenkontrolle, so müssen die Belegbuchungen mit Charge/Verfall gebucht werden.
- Damit für eine erste Phase das Stationslager ohne Eingabe/Auswahl von Charge/Verfall arbeiten kann, wurde sowohl in der Onlineentnahme, als auch in der Verbrauchsmeldung darauf verzichtet.
- Die Abwicklung erfolgt automatisch im Hintergrund. Analog dem Vorgehen im Verkaufsbeleg, wird vom zuerst verfallenen Bestand abgebucht, bzw. bei nur Chargenverfolgung nach dem FiFo-Prinzip (First in First out).
Besteht der Wunsch Charge-/Verfalldaten über die Leistungserfassung, via Patientenmanagement an das Materialmanagement zu übermitteln, so kann Nexus dies in einer zweiten Phase realisieren. Bei Einsatz nur der Verbrauchsmeldung (ohne Stationslagerverwaltung) ist dies bereits realisiert.
Verbrauchsmeldung
Bezüglich Konfiguration siehe separate Dokumentation «Verbrauchsmeldung»
Onlineentnahme
- Die Parametrisierung der Onlineentnahme erfolgt in der "Passwortdatei" der Onlineanforderung.
- Die Stationen verwenden für die Onlineentnahme dasselbe Login wie für die Onlineanforderung.
- Der Aufruf der Onlineentnahme erfolgt analog der Onlineanforderung über einen Link im Browser (z.B. Internet Explorer):
http://localhost/Online-Anforderung/cgi-bin/cgi-binv11/cgi.exe?WD- Anstatt der Endung ".../cgi.exe" der Onlineanforderung, wird für die Onlineentnahme die Endung ".../cgi.exe?WD" verwendet. Der Rest des Links ist identisch.
Folgende Parameter stehen speziell für die Onlineentnahme zur Verfügung:
| Feld | Wert | Beschreibung |
|---|---|---|
| Stationslägern die Spalte automatisch eingefügt, bei Nicht-Stationslägern bleibt sie ausgeblendet | ||
| Main-Column_Minimum | ja nein Yes No | Anzeige des Mindestbestandes des STATIONSLAGER. Standardeinblendung wie COL_BAL |
| Main-WD_Wardstock | ja nein Yes No | Nur Artikel auf Entnahmebeleg anzeigen, die Zuordnung zum Stationslager haben (Default: YES) |
| Main-WD_Showzero | ja nein Yes No | Auch Artikel anzeigen, die Bestand 0 auf Station haben (Nur in Verbindung mit WD_Wardstock) (Default: YES) |
| Main-WD_Months | 0 | <Anzahl Monate> Artikel auf Entnahmebeleg anzeigen, welche die letzten n-Monate an die Station geliefert wurden (Default: 0) |