| Feldname | Beschreibung |
|---|
| Buttons |
|---|
| Zurücksetzen |
| Aktualisieren |
| Speichern Die Einstellungen werden gespeichert |
| Selektionskriterien (Grid) |
|---|
| Name | Mit dem Feld kann das Grid nach dem Namen sortiert werden |
| Grid |
|---|
| Bezeichnung | Bezeichnung der Batchjob-Voreinstellung |
| BatchjobTyp | Typ der Batchjob-Voreinstellung |
| Beschreibung | Beschreibung der Batchjob-Voreinstellung |
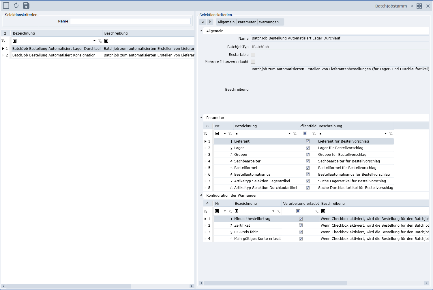
| Selektionskriterien |
|---|
| Allgemein |
| Name | Name der Batchjob-Voreinstellung |
| BatchjobTyp | Typ der Batchjob-Voreinstellung |
| Restartable | Ja/Nein – Gibt an, ob der Batchjob erneut startbar ist |
| Mehrere Instanzen erlaubt | Ja/Nein – Gibt an, ob mehrere Batchjobs einer Batchjob-Voreinstellung gespeichert werden dürfen |
| Beschreibung | Die Beschreibung der Batchjob-Voreinstellung |
| Parameter |
| Nr | Nummerierung der Parameter |
| Bezeichnung | Die Bezeichnung der Parameter |
| Pflichtfeld | Ja/Nein – Gibt an, ob der Parameter ein Pflichtfeld ist |
| Beschreibung | Die Bezeichnung der Parameter |
| Konfiguration der Warnungen |
| Nr | Nummerierung der Warnung |
| Bezeichnung | Die Bezeichnung der Warnung |
| Verarbeitung erlaubt | Ja/Nein – Gibt an, ob bei einer Warnung die Verarbeitung erlaubt ist |
| Beschreibung | Die Beschreibung der Warnung |