NEXUS / FINANZ - Saisi écritures GL
NEXUS / FINANZ
Saisi écritures GL
Table des matières
1 Aperçu général
2 Saisie écriture GL
2.1 Traitement
2.2 Notes sur la comptabilisation
2.2.1 Afficher la dernière écriture
2.2.2 Afficher le solde du compte
2.2.3 Contrôle du deroulement
3 Ecritures collectives
3.1 Activer le mode de saisie collective
3.2 Réglage de la numérotation des documents
3.3 Mode d'écriture collective
4 Extourne des postes transitoires
4.1 Compte transitoire dans le plan comptable
4.2 Extourne écritures avec ID Batch
5 Ecritures standard
5.1 Utilisation des écritures standard existantes
5.2 Créer une saisie standard à partir d'une saisie existante
5.3 Gestion des écritures standard enregistrées
5.4 Aperçu écritures standard
6 Ecritures périodiques
6.1 Créer une écriture périodique à partir d'une écriture existante
6.2 Gestion des écritures periodiques enregistrées
6.3 Déclencher des écritures périodiques
6.4 Aperçu écritures périodiques
7 Importer les écritures du grand livre
7.1 Structure du fichier d'importation
7.2 Importer écritures simples
Aperçu général
Ce manuel d'utilisation décrit la saisie des écritures comptables GL et fournit des informations supplémentaires sur les fonctionnalités étendues en rapport avec la saisie des écritures.
La description suivante n'est pas exhaustive et ne décrit pas toutes les possibilités et tous les détails.
Saisie écriture GL
Traitement
Les écritures individuelles sont traitées par ce masque:
Le dialogue est très simple et il est possible de passer d'un champ à l'autre en utilisant la touche TAB.
Notes sur la comptabilisation
Afficher la dernière écriture
En utilisant le bouton droit de la souris, vous pouvez définir si la dernière saisie doit rester proposée après la sauvegarde ou si le masque de traitement doit être vide.
Afficher le solde du compte
Avec le bouton droit de la souris, vous pouvez définir si les soldes des comptes sont affichés ou non dans le masque d'enregistrement. 
Contrôle du deroulement
En cliquant avec le bouton droit de la souris dans la grille en bas, c'est possible de sélectionner le "Contrôle de la séquence".
Ensuite, il est possible de sélectionner les champs qui doivent être ignorés dans le masque de traitement.
À titre de suggestion et de simplification du processus de saisie, ces 3 champs peuvent être ignorés pour accélérer la saisie des données :
Ecritures collectives
Activer le mode de saisie collective
Lorsque le bouton "Batch" passe à "Encl", vous êtes en mode groupé/Batch:
Les saisies multiples sont maintenues ensemble grâce à l'ID Batch.
Réglage de la numérotation des documents
En mode de saisie par Batch/collectif, l'attribution de la numérotation des pièces justificatives peut être paramétrée. Attention: Les paramètres suivants sont par utilisateur!
Paramétrage pour que le numéro de document soit transféré à l'ID du Batch:
1. Cliquez avec le bouton droit de la souris sur le champ "Ecriture collective".
2. => Proposer le numéro de document
Avec ce paramètre, le numéro du document est transféré à l'ID Batch.
Réglage pour qu le numéro ne soit pas incrémenté dans l'écriture collective.
- Bouton droit de la souris sur le numéro du document => pas d'incrémentation
Avec ce paramètre, plusieurs enregistrements peuvent être saisies avec un numéro de document.
Mode d'écriture collective
Si le champ "Ecr. Coll." (1) est activé en plus, on peut sélectionner un compte commun (2) et un texte commun (3), qui est appliqué à chaque entrée du Batch correspondant, par exemple caisse:
Dans l'extrait de compte, ces écritures par Batch ou collectives peuvent être présentées de manière résumée ou non:
Exemple Extrait avec compression par batch
Exemple aperçu sans compression
Extourne des postes transitoires
La fonction «Extourne transitoires» sert à la comptabilisation automatique d'écriture transitoires après la clôture annuelle dans le nouvel exercice ou l'éxtourner des écritures avec un ID d'un batch (par exemple: les écritures de régularisation) dans le mois suivant.
Compte transitoire dans le plan comptable
Lorsqu'il y a la sélection «Compte transitoire» dans le plan comptable, les écritures passées sur ces comptes pour la clôture peuvent être déclenchees automatiquement pour l'inversion comptable.
Caractéristique du plan comptable:
Option „Extourne transitoire (BA 7): 
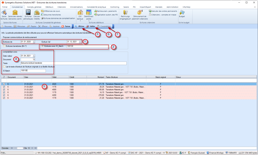
Extourne écritures avec ID Batch
Les écritures avec ID Batch (par exemple, les écritures de régularisation de la clôture du 1er trimestre) peuvent être éxtournées dans la période suivante (activer l'option "Écritures avec ID Batch").
Exemple écriture avec ID Batch:
Variable écriture avec ID Batch:
1. sélectionnez la date dans laquelle se trouvent les écritures à dissoudre.
2. activer l'option «Entrées avec ID Batch» et spécifier l'ID Batch à résoudre en conséquence
3. bouton «Afficher»
4. spécifier la date de valeur, le numéro de document, le texte et éventuellement l'ID Batch pour les écritures.
5. vérifier les entrées préparées
6. bouton «Vérifier»
7. bouton «Comptabiliser»
Vérifier:
+ Comptabiliser:
Ecritures standard
Utilisation des écritures standard existantes
Les saisies récurrentes peuvent être appelées dans l'écriture de comptabilisation du grand livre via le bouton "Standard" et reprises comme modèle.
Créer une saisie standard à partir d'une saisie existante
En utilisant le bouton droit de la souris, une saisie peut être sélectionnée et sauvegardée comme une écriture standard.
La sauvegarde se fait avec un code jusqu' à 5 chiffres, qui doit être aussi éloquent que possible pour une meilleure utilisation.
Gestion des écritures standard enregistrées
Les écritures standard sauvegardées peuvent être modifiées, par exemple, le montant peut être supprimé:
Il est également possible de saisir de nouvelles écritures standard ou de supprimer les modèles d'écriture qui ne sont plus nécessaires dans le programme de données de base (Comptabilité générale / Autres / Ecritures Standard)
Aperçu écritures standard
Avec la fonction Comptabilité générale / Données de base / Ecritures standard, il est possible d'imprimer une liste des écritures standard enregistrées existantes.
Ecritures périodiques
Créer une écriture périodique à partir d'une écriture existante
En utilisant le bouton droit de la souris, une écriture peut être sélectionnée et enregistrée comme une écriture périodique.
Cette ouverture ce peut faire que avec la création d'un nouveau groupe. Si d'autres propositions doivent être ajoutées à un groupe, cela peut se faire dans la fonction „écritures périodiques (voir point 6.2). 
Gestion des écritures periodiques enregistrées
Les écritures périodiques existantes se composent d'un groupe d'écritures et d'écritures individuelles qui lui sont rattachées. Avec la fonction «Ecritures périodiques» (Compta générale / Données de base / Autres / Ecriture périodiques) vous pouvez modifier les groupes et les écritures individuelles correspondants. 
Déclencher des écritures périodiques
La fonction "Ecriture périodiques" (1) permet de préparer des écritures appartenant à un groupe. Sélectionner le groupe (2) et saisir les données manquantes et, après avoir vérifié les données préparées (3), lancer les écritures avec bouton "exécuter" (4): 
Aperçu écritures périodiques
Sous Comptabilité générale / Données de base / Ecritures périodiques, il est possible de consulter la liste des écritures périodiques.
Importer les écritures du grand livre
Des écritures peuvent être importées d'une source de données externe (par exemple, un fichier Excel).
Pour les écritures comptables du grand livre, l'importateur "Ecritures simple» convient.
Structure du fichier d'importation
La structure des données est très simple, puisqu'elle ne comporte que 10 champs:
Importer écritures simples
Vous pouvez importer de données lisant directement un fichier via Buttons
ou tirant les données d'une feuille Excel par glisser-déposer (drag and drop):
Les données chargées sont vérifiées à l'aide du bouton «Vérifier» et, si aucune erreur n'est trouvée, les écritures sont déplacées en bas:
En appuyant sur le bouton "Importer", les données sont enregistrées comme écriture comptable du grand livre :